文章主题:ChatGPT, AI, 编程, 写作
点击上方“IT咸鱼”,关注博主
有问题嘀嘀作者哦!或者看:www.yundeesoft.com每天分享技术栈,开发工具等
首先问问 ChatGPT ,它给出的回答是:

🌟ChatGPT的崛起正在重塑编程格局🌟通过其强大的AI能力,它正逐步取代那些基础的CRUD操作,工作效率显著提升。🚀对于程序员来说,这既是挑战也是机遇,意味着他们需要不断提升技能以适应这一趋势。💻然而,对于底层开发者,可能面临一定的职业转型压力,因为他们的工作内容可能会被自动化替代。💼尽管如此,AI并非终结工作,而是推动行业创新和专业升级的引擎。一起期待ChatGPT如何引领未来编程的发展吧!🌐
🌟ChatGPT震撼登场!🚀近期有幸深度探索,以下几点让我眼前一亮,它已展现超凡实力:1. **即时互动**:ChatGPT犹如一位24/7的私人助理,无需等待,秒回问题,沟通无阻!💬2. **广泛知识库**:海量信息一触即达,无论是学术研究还是生活琐事,都能迅速提供详尽答案。📚🔍3. **语言流畅度**:其文笔优雅,逻辑清晰,让人惊叹于AI的自然语言处理能力。📝✨4. **创新思维**:它能提出独特见解,挑战常规思维,激发你的创新灵感。💡💭5. **学习辅助**:对于学生来说,它是强大的学习工具,帮助解答疑问,提升学习效率。🎓📚6. **隐私保护**:ChatGPT致力于用户隐私,确保在享受便利的同时,数据安全无忧。🛡️💻虽然它仍处于快速发展阶段,但ChatGPT的潜力无限,未来可期!🚀🌟记得关注我,获取更多关于AI和科技的深度解析与见解哦!👋📚
一、ChatGPT的经验能力强于普通人
🌟ChatGPT的超凡问答实力,简直是为像我这样的直爽型人士量身打造!无论是知乎难题还是日常文档处理,甚至是运营策略解析,它都能轻松应对。💡它的中文理解深度,更是让我刮目相看,比如这个实例,展示出其超越期待的能力。🌟欲了解更多?ChatGPT不仅能满足你的基本需求,还能在细节中展现出专业深度,提升工作效率,让你的信息交流更加流畅和精准。🎯赶紧体验,感受它无与伦比的智能魅力吧!😉
1、前端国际化技术体系怎么做

2、帮我润色工作周报

3、给我一些学习 Rust 的资料

综上所述,chatgpt 已经可以胜任普通的没有技术含量的工作,尤其是那些找资料只会百度的员工。
二、ChatGPT的编程能力强于普通人
✨ChatGPT不只是聊天神器,它在编程领域的表现同样亮眼!💡对于常见的JS任务,比如提取URL,它能轻松上手,编写出简洁而高效的代码示例。 kodepen.io上的”Codex JavaScript Sandbox”更是锦上添花,它不仅能帮你实现想法,还能一步步引导你通过代码创作,让你的编程思维得到锻炼。🎨想象一下,只需轻轻一点,ChatGPT就能绘制出萌猫,创意与技术无缝融合!🚀
1、编程写 JS 的能力

2、让它写CSS 也没大问题

所以我一开始就说,ChatGPT的出现和完善,最直接的就是导致大量底层程序员的失业。
三、ChatGPT写文章的能力强于普通人
🌟【OpenAI全能助手】🚀 Além de sua habilidade única em programação simples, OpenAI se destaca como um verdadeiro artista da escrita. From screenplays to persuasive essays, their prowess is undeniable. While it might have a touch of ‘formal language’, its versatility makes it shine in specific scenarios, like crafting event agendas or crafting compelling argument topics. And the cherry on top? They even offer cooking tutorials! 🍴✨Despite its formal tone, OpenAI’s ability to handle structured content and templates is invaluable for various purposes. It’s a game-changer for professionals seeking efficiency and authenticity in their written communications. So next time you need help with organizing an event or applying for a template, think of OpenAI as your reliable writing partner. 📝🤝 #OpenAI #WritingGenius
1、如何编剧入门

2、正规申请怎么写

3、领导让你写一份活动安排

4、写一首诗吧

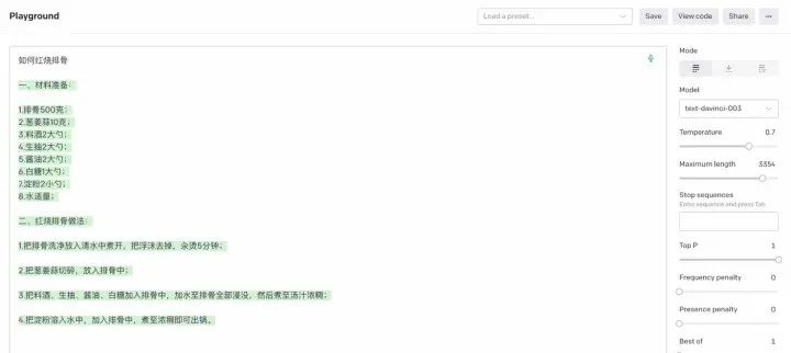
5、教我做菜吧

四、ChatGPT的理解能力强于普通人
🌟作为一名资深文案大师,我深知内容的魅力在于其深度与实用性。💡无论是复杂的编程逻辑还是细微的语言瑕疵,这款工具都能轻松应对,犹如一位贴心的私人导师,用精准的代码解析和语法纠错,带你步入技术殿堂的同时,也注入人文关怀。📊通过分析你的语句结构,它还能巧妙地生成SQL查询,这无疑提高了工作效率,同时也体现了科技与人性化的完美融合。在我看来,这款工具的独特之处在于它不仅能解答问题,更是能理解并适应你的需求,让你在学习编程的过程中感受到知识的温度。💌无论是初学者还是专业人士,都能从中受益,因为它不仅仅是一款工具,更是一种智能生活的体现。
1、可以带有感情的聊天

2、可以解释代码

3、可以检查语法错误

4、可以写 SQL 查询

五、ChatGPT的创造力甚至也超过普通人
除了上述能力之外,还有一个DALLE2 AI 画画功能让我立马意识到,其实这东西是一个“下一代智能搜索”的雏形,相当于你想要啥,它告诉你比现在的 google 搜索更加简单、高效,可以很方便的为后面类似机器人的场景做素材语义来源,不过其实没想象的那么聪明,期待更加产品化完善化。



最后,普通人如何不被OpenAI 取代。
在某些方面强于普通人的,特别是对于重复性智力劳动,如重复性写套话、写代码、画图,那么怎么不被取代?还是需要多学习、多主动思考、多实践、看更多书,做更多有挑战的事情,在认知上避免被取代的关键是不断学习和提高自己的能力,并努力适应新的环境和挑战。
讽刺的是上面的一段话来源于ChatGPT。


END
如果看到这里,说明你喜欢这篇文章,请 转发、点赞。同时 标星(置顶)本博主可以第一时间接受到博文推送。说出你想要的资源给你安排!!! 或者来这找:www.yundeesoft.com

?长按上方二维码 2 秒
说出你想要的资源
我知道你 “在看”
AI时代,掌握AI大模型第一手资讯!AI时代不落人后!
免费ChatGPT问答,办公、写作、生活好得力助手!
扫码右边公众号,驾驭AI生产力!